Unannounced Title | Internship Project - Unreal Engine 5

At Mars Games, I serve as Lead UI/UX Intern, Systems Design Producer, and Lead Intern Producer on an unannounced multiplayer extraction game built in Unreal Engine 5. My role grew from designing and implementing core gameplay systems to overseeing a team of 50+ designers and coordinating cross-department delivery toward a vertical slice milestone. The four systems below represent my hands-on design and implementation work. All visuals shown with studio permission under NDA.

Limb Damage System Unreal Engine 5 Blueprint Visual Scripting | UMG

Research on how players read and respond to feedback in games shaped how the limb – damage system communicates information to players. Studies on game interface clarity show that players make faster, better decisions when damage feedback is easy to spot without cluttering the screen. Research on building the UI in a modular way also helped guide the setup of damage states, so that new limb types or reactions could be added later without having to rebuild the whole system.


Developed a limb-damage system that ties combat feedback directly to player strategy. Each limb tracks its own health state, which feeds into player behaviors and movement. Designed with UI readability as a priority so players always understand what they’ve done and why it matters.


  • Built in UE5 Blueprints with per-limb state tracking

  • Damage states feed into player state changes, influencing player movement and combat response

  • Replicated across multiplayer clients - All players see consistent limb state in real time

  • UI feedback layer communicates limb status without overwhelming the HUD

  • Once under a threshold, player state changes and applies status effect; i.e., bleeding, wounded, poisoned, etc.

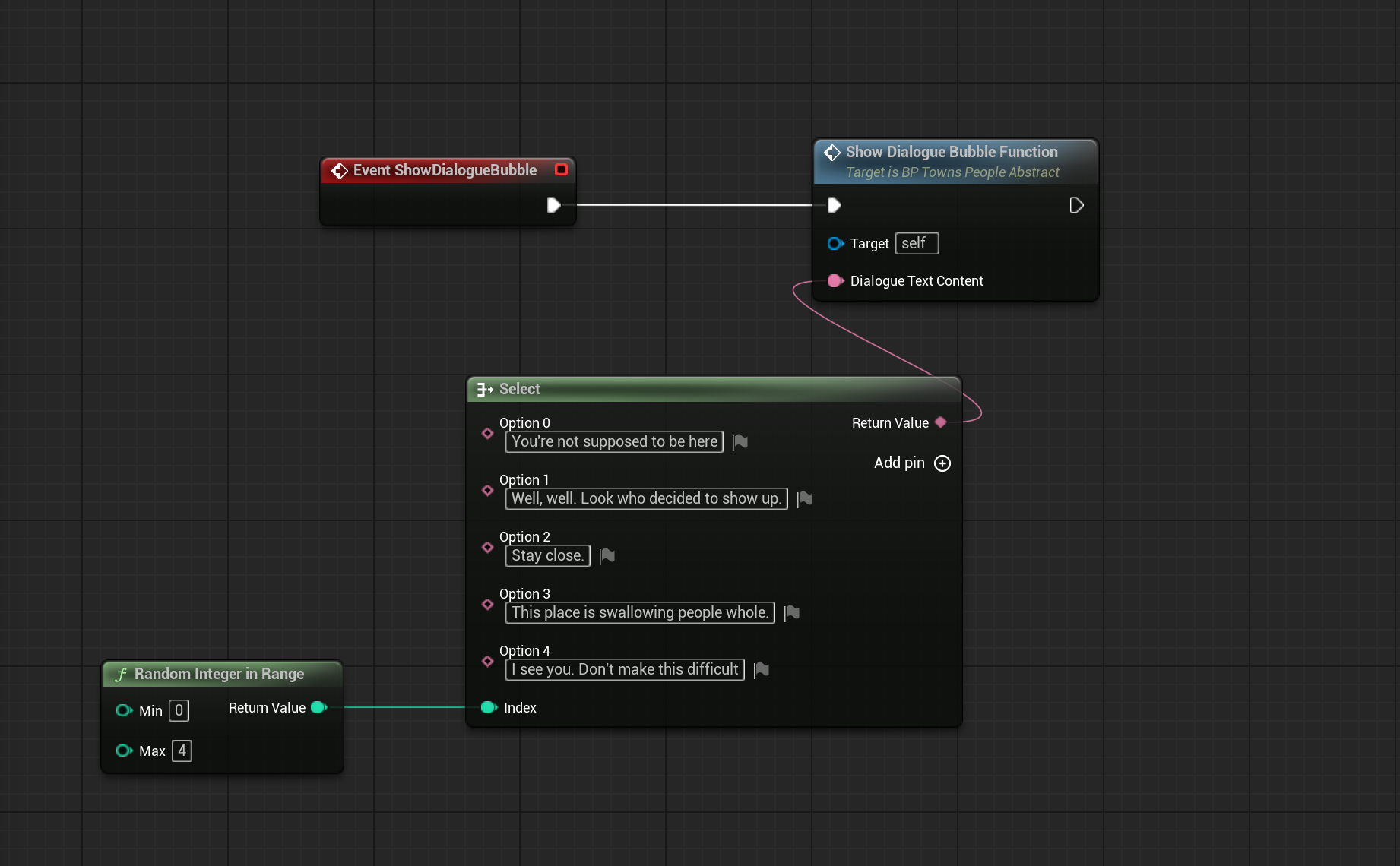
Dialogue System Unreal Engine 5 Blueprint Visual Scripting | UMG

Research on modular UI design directly shaped how the dialogue system was built. The goal was to create something reusable so that new NPC conversations could be added by any designer without needing to go back into the core logic each time. Research on how players interact with in-game interfaces also helped shape the layout of the dialogue widget so that conversation feel clear and easy to follow regardless of what the player is interacting with.


Designed and implemented a modular NPC dialogue system built for reusability across characters and scenarios. Architected using UMG and Blueprints in UE5, the system allows designers to author new conversations without touching the underlying framework.


  • Build in UE5 using Blueprint Visual Scripting and UMG

  • Designed as a modular widget framework

  • Supports non-linear interaction

  • Designer friendly - New dialogue added through custom node functions

Bark System Unreal Engine 5 Blueprint Visual Scripting | UMG

Research on how UI can support AI behavior in games helped shape the design of the bark system. The focus was on making the NPC reactions feel natural and readable without pulling the player out of the moment. Research on reusable UI structures also guided the design of the bark widget, enabling new lines and triggers to be plugged in through a single function.


Built a proximity-triggered bark system that gives NPCs context-aware reactions during gameplay. The system ties into AI state and player positioning, keeping the world feeling reactive. Designed so the UI feedback surfaces at the right moment - visible enough to register, unobtrusive enough to not break immersion.


  • Proximity detection built in UE5 Blueprint logic

  • Bark response tied to singular event - NPCs react differently based on content

  • Modular design allows new bark lines to be added in sequence or randomized

  • UI layer designed in UMG for readability without cluttering players screen

Quest Board Unreal Engine 5 Blueprint Visual Scripting | UMG

Designed and implemented a quest board system for managing and displaying multiplayer objectives in an extraction game context. The core design revolves around gameplay tags, and context is stored inside data tables. Due to NDA restrictions, UI visuals cannot be shown. The breakdown covers the design and implementation process.

Research & Wireframing

  • Audited existing extraction game quest boards (Arc Raiders) for readability patterns

  • Sketched initial layouts in Figma, focusing on information hierarchy

Design Decisions

  • Prioritized simplicity over visual density

  • Established a modular component structure so new quests could be added via the details panel

Implementation

  • Built in UMG using a modular widget framework

  • Quest data populated via Unreal data tables - designers add quests without touching blueprint logic

These four systems represent more than technical implementation; they reflect how I approach design as a whole. Every decision, from how a bark triggers to how a quest scans, was made with the player's clarity and the team's speed in mind. Working at Mars Games taught me how to design, communicate, and deliver under real production conditions alongside artists, engineers, and designers working toward a shared goal.

Research on how players read and process information under pressure shaped the main goal of the quest board design. In an extraction game, players need to scan the board quickly and make a decision, so the layout was built around making that as fast and simple as possible. Research on modular and data-driven UI systems guided the implementation, enabling designers to add or update quests via a data table without touching the underlying widget.

Unreal Engine 5 | Blueprint Visual Scripting | UMG | Figma | Adobe Illustrator

This project is under NDA. All visuals shown with Mars Games studio permission. Quest Board UI omitted at studio request.